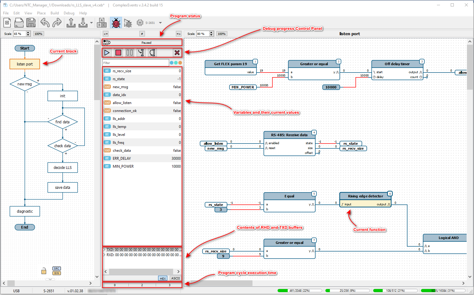
In debug mode, application prevents changes to the current diagram. Middle panel with elements of the diagram is replaced by a debug panel.
Debug panel displays:

Program can be in the following states:
After exiting the debug mode, device will start or continue the program (depending on the current state), but only if the program was not in the modes No program or Error.
To control program execution, special buttons are provided under the program status bar (these buttons are duplicated in the Debug menu):
Continue – if program is in the Stopped state, this button launches the program for execution; if the program is in the Paused state, this button continues program execution from the current function.
![]() |
Continue button |
Stop – stops program execution (transfers to the Stopped state).
![]() |
Stop button |
Pause – pauses program execution (transfers to the Paused state).
![]() |
Pause button |
Step – executes one function and pauses at the next.
![]() |
Step button |
Cycle – executes all functions until it goes to the beginning of the program; stops at the first function.
![]() |
Cycle button |
Send user command – opens a dialog box for sending data to user command. This button is displayed in the middle panel only if the program uses CMD function.
![]() |
Send user command button |
End debug – ends debugging the program, exits the device from debug mode and switches the editor to normal mode.
![]() |
End debug button |
To stop the program before executing a particular function, application has breakpoints.
To set and remove a breakpoint, you need to right-click on the required function and select Toggle Breakpoint menu item (duplicated in the Debug menu).
Toggle Breakpoints function is available not only in the debug mode, but also in the project diagram editing mode.
![]() |
| Function with breakpoint |
Device physically supports up to 8 breakpoints.
List of the current breakpoints can be viewed in the Breakpoints area (opened via View - Breakpoints menu item).
![]() |
| Breakpoints area |
Through this area you can:
In debug mode, application on the diagram displays current values at the inputs and outputs of functions (directly above each data output).
![]() |
| Current values at inputs and outputs |
Values are read from the device with the period specified in settings of the application.
Under the buttons in the middle part of the program there is a list of used variables with current values.
![]() |
| List of variables and their current values |
This list can be filtered by variable name or by data type.
![]() |
| Options for filtering the list of variables |
If in the variable properties Write access option is set, then value of the variable can be changed during debugging. To do this, double-click on the required variable in the list.
![]() |
| Writing variable value during debugging |
Program is executed cyclically. Time of one cycle may vary depending on the state of the program data or the load on the device. To estimate the program execution time, device measures the cycle period.
On the panel in the middle part of the program, below the list of variables, minimum, maximum and average cycle time in milliseconds are displayed.
![]() |
| Cycle time counters |